Autodesk AutoCAD MEP 2027 with LPs & Offline Helps Win x64

Free Download Autodesk AutoCAD MEP 2027 with LPs & Offline Helps Include Crack | 18.7 Gb
Languages Supported: English, Français, Deutsch, Italiano, 日本語, 한국어, Русский, 简体中文
Autodeskhas released AutoCAD MEP 2027 Toolset. This toolset contains tools geared to mechanical, electrical, and plumbing professionals in the building industry. The various workspace environments (electrical, HVAC, piping, plumbing, and schematic) include individual palettes and domain-specific ribbons to optimize specific workflow tasks.
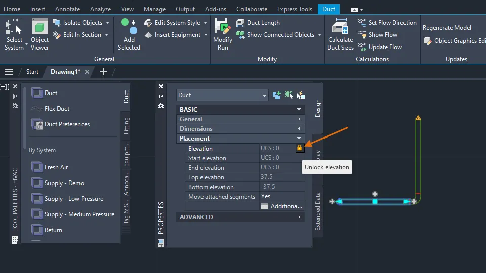
Object Elevation Lock (What's New in 2027)
In AutoCAD MEP 2027, the Properties palette now allows locking of certain MEP object elevations after placement, ensuring that critical elevations remain unchanged during subsequent edits. The supported object types include pipes, ducts, conduits, plumbing lines, and their respective fittings.

Close
Structural Member Coordinates (What's New in 2027)
In AutoCAD Architecture and MEP 2027, the start and end X, Y, Z coordinates for structural members can now be added as an automatic property source within the property set definition.

Close
With this enhancement, structural member start and end coordinate properties can be included in a schedule table and exported to a Microsoft Excel spreadsheet or tab-delimited text (TXT) files.
Enhanced Graphics Performance (What's New in 2027)
Graphics performance in the application has been improved by optimizing canvas refresh and redraw operations, resulting in better drawing responsiveness. Users can expect improvements across most workflows. If issues or inconsistencies are encountered, this mode can be disabled.

Close
New System Variables
- AECGPINUSE - Indicates the use of Enhanced Graphics Performance in the current session.
- AECGRAPHICSPERFORMANCE - Controls the use of Enhanced Graphics Performance which optimizes canvas refresh and redraw operations, resulting in better drawing responsiveness.
IFC Enhancements (What's New in 2027)
In this release, several improvements have been made to enhance IFC workflows in the AutoCAD Architecture and MEP toolsets. These improvements include:
- Performance improvement: The time required to import IFC files into the AutoCAD Architecture and MEP toolsets has been significantly reduced, with larger files seeing the most noticeable gains.
- Quality of import: IFC import quality has been enhanced by supporting additional IFC geometry types and improving overall reliability. Known issues-such as empty imports and incorrect geometry-have been addressed and resolved.
- Improved UI experience: Enhancements have been made to the user experience when reselecting an IFC file for import.
. The text field is now always updated when the selected IFC file changes or when the Create a project checkbox is toggled.
. Additionally, a new option has been added to automatically skip the template selection dialog during the IFC import process when there is a mismatch between the IFC file template and the drawing template

Close
IFC Tech Preview
The IFC feature includes a Tech Preview designed to improve the export of project and spatial element data. Important: Exchanging drawings-Do not exchange files created using this Tech Preview. This Tech Preview should not be used in a production environment or for editing existing production drawings. To work with IFC exports in production environments, switch back to non-Tech Preview mode. To switch between IFC exporting technologies, use the AECIFCMODE system variable.

Close
Geometry Cleanup (What's New in 2027)
Geometry Cleanup scans drawings to fix common geometry errors. Geometry Cleanup scans drawings to find common geometry errors including gaps, overshoots, undershoots, and misaligned angles. It highlights errors directly in the drawing window with visual markers. Additionally, Geometry Cleanup offers several options for each error, allowing you to choose the best fix. You can also choose to ignore suggestions and keep the geometry as designed when needed. Geometry Cleanup is fast, visual, and precise. To use Geometry Cleanup, start by opening the palette. You can do this by typing GEOMETRYCLEANUPOPEN at the Command prompt, or from the ribbon, click Manage tab > Cleanup panel > Geometry Cleanup.

Close
Next, select the objects you want to scan. Customize the settings by selecting the error types and setting the tolerances from the Geometry Cleanup Settings dialog box. You can also export tolerance settings and import template files for consistency across drawing or project types.

Close
Finally, review and fix the found errors by clicking through them. Hovering over the visual marker will display fix options, and hovering over a fix option will allow you to preview the fix in real time on the canvas. Click on a fix option to apply it to the drawing. Use "Keep as designed" for intentional cases.

Close
Subtle geometry errors can disrupt your design workflow and impact your productivity. Improving drawing accuracy is one of the key benefits of this tool. It saves time by streamlining the cleanup process while giving you control over what gets fixed.
New Commands
- GEOMETRYCLEANUPOPEN - Opens the Geometry Cleanup palette.
- GEOMETRYERRORREVIEWCLOSE - Exits the Geometry Cleanup review mode.
- GEOMETRYCLEANUPCLOSE - Closes the Geometry Cleanup palette.
New System Variables
- GEOMETRYCLEANUPSTATE - Indicates whether the Geometry Cleanup palette is open or closed.
- GEOMETRYCLEANUPZOOMPAN - Controls whether clicking on a node in the tree view of the Geometry Cleanup palette auto-zooms to the highlighted instances.
Autodesk Assistant (What's New in 2027)
Autodesk Assistant now offers AI-enhanced chat and prompt-driven workflows. Autodesk Assistant includes the following enhancements:
- Ability to check standards of the current drawing against a standards file
- Selection based on natural language prompt
- Ability to query drawing for information, such as layers list, block usage, etc.
- Prompt library and chat history
Note: These newest Autodesk Assistant enhancements are currently in Tech Preview and will continue to improve over time. Currently, its results may not be accurate.

Close
Forma Data Management Essentials (What's New in 2027)
Forma Data Management Essentials streamlines collaborating with others on your projects. Forma Data Management (formerly Autodesk Docs) helps you organize project files and folders for every stage of your work. Use it to share drawing files, publish sheets, review designs, create transmittals, and track issues. To use Forma Data Management with AutoCAD, make sure to install the latest version of Desktop Connector. To do this, see Install Desktop Connector. This release includes improvements that make it easier than ever to get started with Forma Data Management:
- Forma Data Management Essentials
- Ability to view unsynced projects
- Learning content panel
- Enhanced AutoCAD features in Forma Data Management
Forma Data Management Essentials
AutoCAD and Civil 3D subscriptions now include Forma Data Management Essentials. It provides a central source for project information, helping your team stay connected. Key features are:
- Online drawing file collaboration
- Permission-controlled access
- File versioning
- File sharing
- File review tools
View unsynced projects
You can now see all projects of which you are a member, including those not yet synced. To access files from an unsynced project, use Desktop Connector to sync them to your computer.

Close
Learning content panel
In the Autodesk Projects tab, you'll find a panel with learning resources for Forma Data Management. It includes details about AutoCAD features now enhanced for working with drawings stored in Forma Data Management.
Connected References (What's New in 2027)
Connected References improves the workflow for updating the paths of missing external drawing references (xrefs). When working with drawings that contain references, the new Missing toggle allows you to switch to the Missing References view in the File References pane. This view exclusively shows missing external drawing reference (xref) files.

Close
From the Missing References view, you can perform the following tasks on selected missing references:
- Detach references that are no longer needed
- Update the paths of references by browsing and specifying a new path
- Resolve the paths of references based on suggested paths (applies to drawings opened from an Autodesk project only)
Suggested Path for References
Normally, when a referenced file is renamed or moved, any drawing that depends on it can no longer locate it because its path has changed. As a result, you must update the path for each missing reference to load it properly into AutoCAD. With Connected References and referenced drawing (xref) files stored on Forma Data Management, the External References palette automatically attempts to locate missing reference files that have been renamed or moved. When a missing reference file is found, a suggested path is displayed, which you can accept to avoid manually updating each missing reference.
Changed Commands
- EXTERNALREFERENCES - Opens the External References palette.
Checkout (What's New in 2027)
Checkout allows a user to edit and propose changes to specific objects in a drawing that someone else has open for editing. Instead of waiting for the drawing to be released by the user who is editing, you can check out the objects you want to edit, edit them in the Trace environment, and then submit your changes for review to the user who has read-write access. The user with read-write access can then merge the changes into the drawing.

Close
Note: Checkout only works with drawings saved in Forma Data Management.
Step 1:One collaborator has a drawing open with read-write access that is saved in Forma Data Management. A second collaborator opens the drawing read-only.

Close
Step 2:The second collaborator starts the CHECKOUT command, then selects and confirms a portion of geometry in the drawing to check out.


Close
The selected portion of the drawing opens in the Trace workspace in a new trace. The checked out geometry locks for the collaborator who has the drawing open with read-write access.
Step 3:The second collaborator makes changes to checked out portion of the drawing in the new trace. When finished editing, they submit and close the trace.
Step 4:The collaborator who has the drawing open with read-write access receives a notification in the drawing that a collaborator has submitted changes. They can then review the changes and decide whether or not to merge them into the drawing.

Close
Object Compatibility in Specialized Toolsets
The following technical considerations apply when using the CHECKOUT command in AutoCAD and its specialized toolsets.
- Checkout filters out custom objects created in AutoCAD specialized toolsets, including AutoCAD Architecture, AutoCAD MEP, AutoCAD Mechanical, AutoCAD Map 3D, and AutoCAD Plant 3D.
- The checkout operation excludes custom toolset objects, and the excluded objects remain unavailable for modification while the drawing is checked out.
- The AutoCAD Electrical toolset does not support Checkout.
New Commands
- CHECKOUT - Check out and modify selected geometry in the Trace workspace while a collaborator has the drawing open. When finished, submit your changes for approval.
New System Variables
- CHECKOUTFADECTL - Controls the amount of fading when TRACEMODE is inactive (TRACEMODE = 0). The setting only applies to objects included in checkouts.
- CHECKOUTDISPLAYMODE - Controls the visibility of checked out objects in the trace and the drawing.
Connected Support Files: Tool Palettes (What's New in 2027)
Tool palette and authoring palette files can be shared with others working on the same Autodesk project stored on Forma Data Management. When configuring an Autodesk project on Forma Data Management, you can specify the locations for the project's tool palette and authoring palette files. For more information on setting up an Autodesk project for use with Connected Support Files, see To Set Up an Autodesk Project to Use Connected Support Files.
Note: Connected Support Files are now available in Forma Data Management and ACC Library.
If you are new to tool palettes and authoring palettes, the following provides a brief description of each:
- Tool palettes: Provide access to project-related blocks, hatch patterns, custom commands, and many other tools that help enforce CAD standards. When loaded, these palettes appear on the Tool Palettes window.
- Authoring palettes: Provide tools for creating and modifying dynamic blocks. When loaded, these palettes appear on the Block Authoring Palettes window within the Block Editor.
Configure Tool Palettes and Authoring Palettes for an Autodesk Project
After Connected Support Files have been set up for an Autodesk project, follow these steps to configure tool palettes and authoring palettes for the project:
Important: Only project members with Project Administrator access can configure Connected Support Files.
- Upload your project-related tool palette (ATC) files to the Autodesk project.
- In AutoCAD, open a drawing from the Autodesk project of which you want to configure tool palettes and authoring palettes.
- In the drawing area, right-click and choose Options.
- In the Options dialog box, click the Files tab and expand the Project Settings node.
- Expand Tool Palettes File Locations and then click Add a Location under the node.
- In the Browse for Folder dialog box, browse to and select the folder containing the uploaded tool palette files, and then click Open.
- If you uploaded authoring palettes, repeat steps 5 and 6 for the Authoring Palette File Locations setting.
- Click OK to save the changes.

Close
Display and Use Tool Palettes from an Autodesk Project
A special tool palette named Current Project is available on the Tool Palettes window and the Customize dialog box. This palette represents the tool palettes loaded from an Autodesk project on Forma Data Management when the project is configured to use Connected Support Files. Use this palette to access project-related tools or to add project-related tool palettes to a tool palette group.
Note: Tool palettes loaded from an Autodesk project are available only when a drawing from that project is open.

Close
Changed Commands
- BAUTHORPALETTE - Opens the Block Authoring Palettes window in the Block Editor.
- CUSTOMIZE - Customizes tool palettes and tool palette groups.
- OPTIONS - Customizes the program settings.
- TOOLPALETTES - Opens the Tool Palettes window.
Connected Support Files: Partial Customization (CUIx) Files (What's New in 2027)
Custom user interface (UI) elements can be shared with others and loaded into the AutoCAD desktop app when working on a drawing opened from an Autodesk project on Forma Data Management. When configuring an Autodesk project on Forma Data Management, you can specify which partial customization (CUIx) files that contain custom tools to be automatically loaded when a drawing from that project is opened. As you switch between drawings, any configured CUIx files for an Autodesk project are automatically loaded when their associated drawing is current, and unloaded when a different drawing not associated with that Autodesk project becomes current. For more information on setting up an Autodesk project for use with Connected Support Files, see To Set Up an Autodesk Project to Use Connected Support Files.
Note: Connected Support Files are now available in Forma Data Management and ACC Library.
If you are new to partial customization (CUIx) files, the following resources provide helpful introductions:
- Customization (CUIx) Files
- Customize User Interface (CUI) Editor
- Customizing Ribbon Tabs
- Customizing Ribbon Panels
Creating a Partial CUIx File
Customization (CUIx) files store the definitions of custom command macros and user interface (UI) elements. These UI elements can include ribbon tabs, ribbon panels, toolbars, and more. Before you create custom command macros or UI elements, you must first create a CUIx file. Follow these steps to create a partial CUIx file that can be loaded with other CUIx files:
1. Click Manage tab Customization panel User Interface.
2. In the Customize User Interface (CUI) Editor, click the Transfer tab.
3. In the right pane, click Create a New Customization File.
4. In the Save As dialog box, browse to the location where you want to save the new CUIx file.
5. In the ✅File Name text box, enter a ✅File Name and click Save.
After creating the CUIx file, you must load it into the Customize User Interface (CUI) Editor to define the custom command macros and UI elements you want to make available when a drawing file from an Autodesk project is opened.
Loading and Editing a Partial CUIx File
Follow these steps to load and edit a partial CUIx file in the CUI Editor:
1. In the Customize User Interface (CUI) Editor, click the Customize tab.
2. In the Customizations In pane, click Load Partial Customization File.
3. In the Open dialog box, browse to and select the CUIx file to load and click Open.
4. In the Customizations In pane, click the Loaded CUI file drop-down list and select All Customization Files.
5. Scroll down and expand the Partial Customization Files node.
6. Expand the node for the CUIx file that you loaded in Step 3.
7. Create new command macros in the Command List pane and add new UI elements that reference your custom command macros under the appropriate nodes.
8. Click Apply to save the changes.
9. After adding the new UI elements and saving the changes, right-click the CUIx file under Partial Customization Files and choose Unload.
10. Click OK to close the CUI Editor.
Adding a Partial Customization (CUIx) File to an Autodesk Project's Settings
After setting up Connected Support Files for an Autodesk project and creating a CUIx file, follow these steps to configure your partial customization (CUIx) files for a project:
Important: Only project members with Project Administrator access can configure Connected Support Files.
1. Upload your project-related partial customization (CUIx) files to the Autodesk project.
2. In AutoCAD, open a drawing from the Autodesk project of which you want to configure tool palettes and authoring palettes.
3. In the drawing area, right-click and choose Options.
4. In the Options dialog box, click the Files tab and expand the Project Settings node.
5. Expand Customization Files Partial CUI Files (Auto Load) and then click Add a Location under the node.
6. In the Browse for Folder dialog box, browse to and select the CUIx file you want to load when a drawing from the Autodesk project is opened and set current. Then click Open.
7. Note: When selecting a CUIx file to load with the Autodesk project, make sure to not select the product's main customization file.
8. If you uploaded multiple CUIx files, repeat steps 5 and 6 for each file.
9. Click OK to save the changes.

Close
Changed Commands
- CUI - Manages the customized user interface elements in the product.
- OPTIONS - Customizes the program settings.
Quality improvements
Occasional Crash Fixes:This release addresses and resolves occasional program crashes or freezes that occurred while working in the following workflows:
- Using the LAYERORDER command
- Using the SETCURRENTPROJECT command
- Using LISP functions that access the Property Set data
Product Branding:The product year is displayed on the Start tab now consistently and matches the actual product year.
Escarpment Tool:Repeated use of the Escarpment tool now behaves as expected.
Property Sets:Custom property sets for label curves now display their customization correctly.
IFC:IFC files now correctly retains the layer attribute for all objects.
Cable Tray:Cable trays with a vertical 90° bend now have improved orientation.
MEP MV Part
- The DW144 rectangular duct square elbow flanged part now maintains the expected geometry.
- Various MEP equipment components now display correctly.
Additional enhancements and changes
Layout Tab Switching Performance:Improvements were made to reduce the amount of time it takes to switch layout tabs.
3D Graphics System Enhancements:The 3D graphics system (GSF), controlled by the FASTSHADEDMODE system variable, now provides a more stable and efficient experience. These updates improve visual fidelity by better supporting large coordinates, occluded edges, materials, lights, textures, shadows, sky, and backgrounds. Additionally, the Realistic (Fast) visual style is now on by default.
Removal of Support for AutoCAD Web & Mobile:The Open From Web & Mobile (OPENFROMWEBMOBILE) and Save To Web & Mobile (SAVETOWEBMOBILE) features have been removed from this release. If you previously saved your drawing files to AutoCAD Web & Mobile, it's recommended to utilize Forma Data Management to store and access drawing files anywhere.
Removal of Shared Views:The Shared Views feature has been removed from this release. If you previously used Shared Views, it's recommended to utilize Forma Data Management to store and share drawing files with others.
Push to Forma Data Management Replaces Push to Autodesk Docs:The Push to Autodesk Docs feature has been updated to Push to Forma Data Management. New commands and system variables were introduced to display and close the Push to Forma Data Management palette.
Removal of Support for the MrSID Image Format:Image files saved in the MrSid format can no longer be attached to a drawing file. MrSID images will need to be saved to a supported file format and reattached.
Removal of Support to Create a PostScript File:The PSOUT command has been removed in this release and the EXPORT command no longer supports the ability to export to the format. If you need to create a PostScript file from a drawing, configure a PC3 file according to the output needed.

Autodesk AutoCAD is computer-aided design software that allows you to efficiently create and document 2D and 3D designs. Industry-specific Autodesk tools, such as architecture, plant 3D, map 3D, MEP, electrical, mechanical and grid design, make Autodesk AutoCAD the number one software for architects, engineers and construction professionals.
AutoCAD MEP Toolset is designed for medium to large architecture, engineering, and construction (AEC) firms. It enables coordinated building systems design for mechanical, electrical, and plumbing (MEP) engineering. The included library provides you with more than 10,500 intelligent MEP objects for the visualisation of realistic components. The programme is supplied with specific workspace environments for planning ventilation and pipe systems as well as for electrical planning.
Introduction to the AutoCAD MEP Toolset
In this video we will focus on each toolset so that you can easily choose which one is best for your application. This webinar is intended for AutoCAD users who are new to the toolsets.
Autodeskhelps people imagine, design and create a better world. Everyone-from design professionals, engineers and architects to digital artists, students and hobbyists-uses Autodesk software to unlock their creativity and solve important challenges.
Owner:Autodesk Inc.
Product Name:AutoCAD MEP Toolset
Version:2027.0 with LPs & Offline Helps
Supported Architectures:x64
Website Home Page :
www.autodesk.com
Languages Supported:multilanguage
System Requirements:Windows *
Size:18.7 Gb
Include: Crack Active

Buy Premium From My Links To Get Resumable Support,Max Speed & Support Me
Rapidgator
AutodeskAutoCADMEP2027withLPsOfflineHelps.html
DDownload
6bmsg.Autodesk-AutoCAD-MEP-2027-with-LPs-Offline-Helps.part1.rar
6bmsg.Autodesk-AutoCAD-MEP-2027-with-LPs-Offline-Helps.part2.rar
6bmsg.Autodesk-AutoCAD-MEP-2027-with-LPs-Offline-Helps.part3.rar
6bmsg.Autodesk-AutoCAD-MEP-2027-with-LPs-Offline-Helps.part4.rar
FreeDL
6bmsg.Autodesk-AutoCAD-MEP-2027-with-LPs-Offline-Helps.part1.rar.html
6bmsg.Autodesk-AutoCAD-MEP-2027-with-LPs-Offline-Helps.part2.rar.html
6bmsg.Autodesk-AutoCAD-MEP-2027-with-LPs-Offline-Helps.part3.rar.html
6bmsg.Autodesk-AutoCAD-MEP-2027-with-LPs-Offline-Helps.part4.rar.html
AlfaFile
6bmsg.Autodesk-AutoCAD-MEP-2027-with-LPs-Offline-Helps.part1.rar
6bmsg.Autodesk-AutoCAD-MEP-2027-with-LPs-Offline-Helps.part2.rar
6bmsg.Autodesk-AutoCAD-MEP-2027-with-LPs-Offline-Helps.part3.rar
6bmsg.Autodesk-AutoCAD-MEP-2027-with-LPs-Offline-Helps.part4.rar
⚠️ Dead Link ?
You may submit a re-upload request using the search feature.
All requests are reviewed in accordance with our Content Policy.
Discovering free software download can be a game-changer for users looking to enhance their digital experience without breaking the bank. These platforms offer a vast array of software free download options, covering everything from productivity tools to entertainment applications. The beauty of these sites is not just the price (or lack thereof) but also the variety and accessibility they provide, ensuring that there's something for every type of user.
Comments (0)
Users of Guests are not allowed to comment this publication.